Communications

GenDCI: Generative AI Empowered Scheduling and Light Downlink Control Information Design

By Weiwei Wang Samsung R&D Institute China-Beijing
By Wei Wang Samsung R&D Institute China-Beijing

1 Introduction

In 6G era, the tremendous devices and the emerging applications require the spectral efficiency improvement. Due to the overhead of the downlink control information (DCI), the control channel may cause the resource shortage of the data channel. Thus, reducing the DCI overhead becomes one of the critical research topics for the spectral efficiency improvement.

Figure 1. Framework of GenDCI

In this work, by utilizing the image generation technologies, a novel Generative Downlink Control Information (GenDCI) scheme is designed to reduce the DCI overhead along with efficient resource allocation. The evaluation results indicate that GenDCI can reduce DCI overhead by about 40% compared to conventional DCI compression solution [1]; meanwhile, GenDCI can guarantee the UE throughput being similar as the conventional mechanism.

2 Method

The GenDCI scheme contains two-stage operations: 1) DCI image generation and 2) DCI assistant information generation. As shown in Fig. 1, Stage-1 contains a novel DCI Generative Adversarial Networks (DCI-GAN) to derive the scheduling information in DCI, represented by a colorful DCI image. While Stage-2 utilizes the Vector Quantized-Variational AutoEncoder (VQ-VAE) network [2] to compress the DCI image to DCI assistant information, which can be used by the UE to re-generate the scheduling information. Moreover, a Light-DCI is designed to transmit the complementary information according to the generated scheduling information.

2.1 Stage-1: DCI image generation

Fig. 2 illustrates the structure of DCI-GAN, which integrates a novel dual-C-GAN network and a Pix2Pix network [3]. The former one is used to generate the gray transmission image with N×L pixels, where N is the number of UEs, L is the number of slots within the scheduling window. The grayscale of each pixel represents the number of transmitted bits, where a white pixel denotes the maximum bit count and a black pixel signifies zero bits. The latter one is used to generate the DCI image representing the scheduling information of the transmission image. The RGB (i.e., Red, Green, Blue) values of each pixel in DCI image correspond to the information in DCI, e.g., starting resource block (RB), number of allocated RBs, modulation and coding scheme (MCS), time domain assignment.

Figure 2. Network structure of DCI-GAN

The dual-C-GAN network has three novel designs, i.e., classifier, dual-generator, and predictor (only for inference). 1) The classifier assigns a label (or class) to each transmission image based on traffic load, which includes both the initial buffer load (B) and the incoming traffic load (A) during the scheduling window. All transmission image samples are divided into five classes (i.e., Class-1 to Class-5) with the decreasing order of the load. Among 5 classes, Class-1 has fewer samples, which challenges the training process due to sample imbalance. To address this, the samples of Class-1 are separately utilized for training by further dividing them into N subclasses, i.e., Class 1-x (x=1,⋯,N), each of which contains the samples where a specific UE has the highest buffer load. 2) The dual-generator addresses the sample number imbalance by training two generators: Generator-1 for the samples of Class 1-x (x=1,⋯,N) and Generator-2 for the samples of Class-2∼5. During training procedure, one of two generators derives a transmission image based on the inputting label (class). Then, either a generated image or a real one is provided to the discriminator. After that, the discriminator provides the loss value to either Generator-1 or Generator-2 depending on which one provides the inputting image. Finally, such loss value is used to adjust parameters in generators and discriminator till the training process is converged. 3) The predictor is used in the inference stage to derive the label of the transmission image for the next scheduling window. Such label is determined by the buffer load (B) and the arriving traffic load (A). The latter one is unknown since it is related to the traffic arriving. Thus, the Predictor is introduced to predict the arriving traffic load by using the long short-term memory (LSTM) network [4].

The Pix2Pix network is utilized to generate a colorful DCI image based on the gray transmission image. It contains one generator and one discriminator. During training, the transmission images derived by dual-C-GAN are the inputs to the Pix2Pix generator. Then, the discriminator determines whether the colorful DCI image from the generator is real one or not.

2.2 Stage-2: DCI assistant information generation

After deriving the DCI image, the resultant issue is how to transmit the DCI image to the UE with less overhead than DCI. As shown in Fig. 3, VQ-VAE is one possible method to compress the image, which includes an encoder, a decoder and a codebook. By inputting the original DCI image, the encoder can derive an intermediate code, which is used to derive the DCI assistant information by the nearest neighbor look-up in the codebook. Then, such DCI assistant information can be used by the decoder to re-generate the DCI image, which is similar as the original one. Normally, the DCI assistant information has much smaller size than the image. Thus, it can be sent to all UEs for DCI image re-generation.

Figure 3. Network structure of VQ-VAE

2.3 Implementation of GenDCI

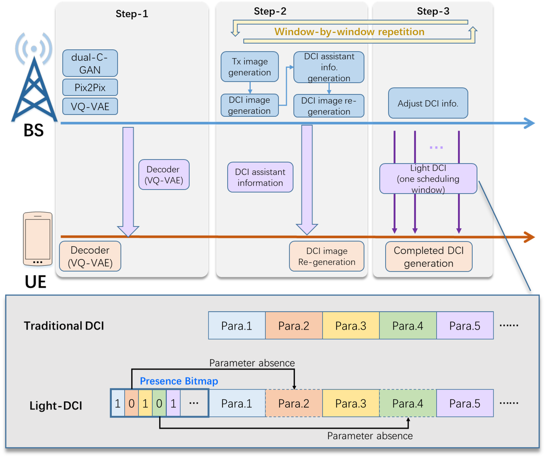
To implement GenDCI, the following steps are involved, as shown in Fig. 4. Moreover, Step-2 and Step-3 are repeatedly performed window-by-window.

-
Step-1(AI model deployment): At BS side, three AI models (i.e., dual-C-GAN, Pix2Pix, and VQ-VAE) are deployed. While the decoder of VQ-VAE is deployed to the UE.
-
Step-2 (Scheduling decision making): At BS side, the inference of three AI models are carried out in sequence to generate the DCI assistant information of the DCI image, which is further used to re-generate the DCI image of one scheduling window. Meanwhile, the BS transmits the DCI assistant information to the UE.
-
Step-3 (DCI information derivation): Starting from the first slot of the scheduling window, the BS schedules each UE slot-by-slot according to the re-generated DCI image, and send DCI to the UE. If one parameter in DCI is same as the one in DCI image, the BS will not include it in the DCI. At the UE side, the DCI assistant information is used to re-generate DCI image. If one parameter in DCI is not included, the UE will use the one derived from DCI image. In this sense, some parameters in the DCI may be dynamically omitted, which results in a small size DCI, called as Light-DCI. In Light-DCI, a new field, called Presence Bitmap, is introduced to indicate the presence of each parameter.


Figure 4. Implementation of GenDCI

3 Simulation Results

To evaluate GenDCI, a 3GPP compliant system-level simulation platform containing 21 cells is developed. In each cell, 5 randomly deployed UEs are running various services. The GenDCI is evaluated by reducing 3 and 4 parameters in DCI, respectively. Fig. 5 (a) shows the DCI overhead reduction ratio versus the number of DCIs within one scheduling window. The line of DCI compression is derived via the scheme in [1]. It can be observed that, compared to DCI compression, GenDCI achieves 11%∼34% (30% on average) overhead reduction for 3 parameters, and 24%∼45% (40% on average) overhead reduction for 4 parameters. On the other hand, the throughput achieved by GenDCI is evaluated. Proportional Fairness (PF) serves as the baseline for comparison. The left-top figure of Fig. 5(b) shows the average throughput of each UE during the whole simulation period, which indicates that GenDCI achieves the same throughput as the PF. Moreover, to reflect throughput variation of each UE, the remaining 5 figures in Fig. 5(b) illustrate the short-term throughput averaged over 500 slots for each UE. The results indicate that the fluctuation of the throughput derived by GenDCI is quite similar as PF. Thus, the GenDCI can realize the DCI overhead reduction with guaranteed UE throughput similar as the traditional PF scheme.

Figure 5. Simulation results: (left-figure) DCI overhead reduction, (right-figure) Average throughput

4 Conclusion

In this paper, GenDCI scheme is proposed by using Generative AI tools for the image processing. By formulating some DCI parameters as the DCI image, the image compression technology is used to derive DCI assistant information with small size. Then, the UE can use such assistant information to derive some parameters in DCI, instead of receiving the whole DCI. The simulation results verify that GenDCI can reduce the DCI overhead by about 40% with the guaranteed UE throughput. In the future, we will extend the idea of GenDCI to reduce more control signaling.

References

[1] B. Liu, A. Valcarce, and K. P. Srinath, “A lossless compression technique for the downlink control information message,” in 2024 IEEE 25th International Workshop on Signal Processing Advances in Wireless Communications (SPAWC). IEEE, 2024, pp. 86–90.
[2] A. Van Den Oord, O. Vinyals et al., “Neural discrete representation learning,” Advances in neural information processing systems, vol. 30, 2017.
[3] P. Isola, J.-Y. Zhu, T. Zhou, and A. A. Efros, “Image-to-image translation with conditional adversarial networks,” in Proceedings of the IEEE conference on computer vision and pattern recognition, 2017, pp. 1125–1134.
[4] S. Hochreiter and J. Schmidhuber, “Long short-term memory,” Neural computation, vol. 9, no. 8, pp. 1735–1780, 1997.